Hallo,
habe durch Kopieren eines bewährten Profils ein neues erstellt und dann Quelle und Ziel neu definiert, wie schon oft.
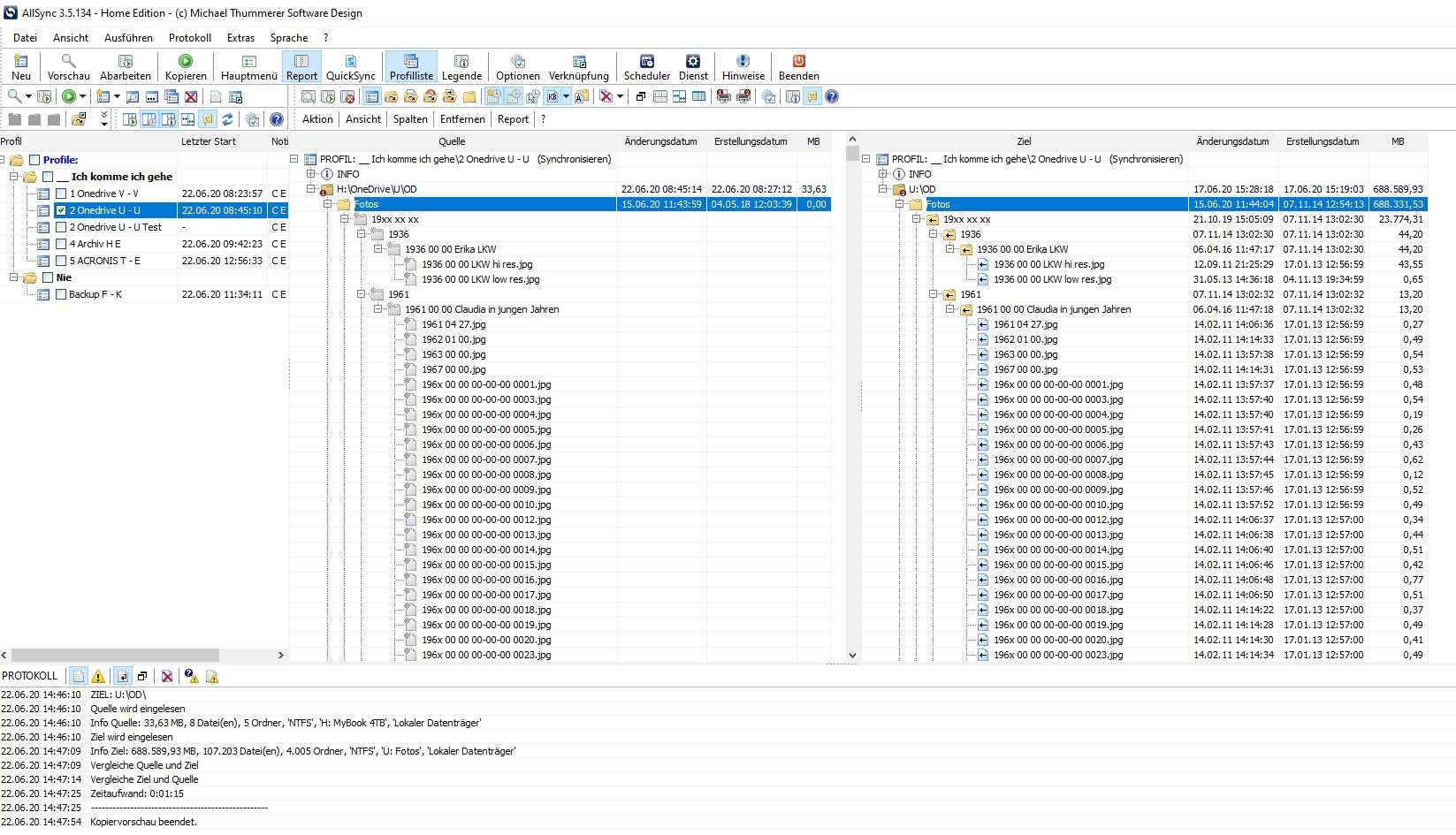
In der Vorschau zeigt mir Allsync auf einer Seite des Profils alle Ordner mit allen Dateien richtig an, auf der anderen Seite nur leere Ordner ohne jede Datei. Das bleibt auch so, wenn ich Quelle und Ziel tausche.
Die scheinbar leeren Ordner sind aber nicht leer. Wenn ich mit dem Kontextmenü den "leeren" Ordner öffne, sehe ich alle Dateien. Nur synchronisieren ist nicht möglich.
Danke für Eure Hilfe.
Ordner scheinbar leer
-
Administrator
- Site Admin
- Posts: 4140
- Joined: 04 Oct 2004, 18:38
- Location: Thailand
- Contact:
Re: Ordner scheinbar leer
Können Sie uns ein Screenshot von dieser Kopiervorschau bereitstellen?
-
Administrator
- Site Admin
- Posts: 4140
- Joined: 04 Oct 2004, 18:38
- Location: Thailand
- Contact:
Re: Ordner scheinbar leer
Das Problem liegt an der Virtualisierungssoftware von OneDrive.
Die Daten auf dem entfernten OneDrive werden nur dann abgerufen und lokal bereitgestellt, wenn der Anwender im Windows Explorer diesen öffnet. Ansonsten ist der Ordner lokal leer.
Fragen Sie bei dem Anbieter von OneDrive nach, ob es eventuell eine Option gibt, damit immer alles lokal bereitgestellt wird.
Die Daten auf dem entfernten OneDrive werden nur dann abgerufen und lokal bereitgestellt, wenn der Anwender im Windows Explorer diesen öffnet. Ansonsten ist der Ordner lokal leer.
Fragen Sie bei dem Anbieter von OneDrive nach, ob es eventuell eine Option gibt, damit immer alles lokal bereitgestellt wird.
Re: Ordner scheinbar leer
Danke soweit!
Ich mache schon lange sync mit dem Onedriveordner. Dieses Problem hatte ich bis dieser Tage nie. Auch aktuell habe ich noch andere Profile mit dem lokalen Onedrive-Ordner auf der einen Seite, die problemlos laufen!
Ich mache schon lange sync mit dem Onedriveordner. Dieses Problem hatte ich bis dieser Tage nie. Auch aktuell habe ich noch andere Profile mit dem lokalen Onedrive-Ordner auf der einen Seite, die problemlos laufen!
-
Administrator
- Site Admin
- Posts: 4140
- Joined: 04 Oct 2004, 18:38
- Location: Thailand
- Contact:
Re: Ordner scheinbar leer
Wenn AllSync bei dem Windowssystem anfragt, welche Daten sich in dem OneDrive-Ordner befinden und Windows dann meldet das es keine Daten in diesem Ordner gibt, dann kann die Ursache nur an der Software/Treiber von OneDrive liegen da diese als Schnittstelle zwischen lokalem Rechner und entfernten Server im Internet fungiert.
Ich würde an Ihrer Stelle den Support von OneDrive kontaktieren und nachfragen wieso manche Ordner vom lokalen System als leer gemeldet werden obwohl Daten auf dem Server im Internet vorhanen sind.
Ich würde an Ihrer Stelle den Support von OneDrive kontaktieren und nachfragen wieso manche Ordner vom lokalen System als leer gemeldet werden obwohl Daten auf dem Server im Internet vorhanen sind.
